ЛОЦМАН:PLM Архитектурное проектирование
Программа для ЭВМ «ЛОЦМАН:PLM Архитектурное проектирование» для ЛОЦМАН:PLM (далее ЛОЦМАН:PLM АП, ПО) — это первая в своем роде отечественная интегрированная инженерная среда, обеспечивающая цифровую связь между процессами системной инженерии и классического проектирования (разработка РКД), которую инженеры могут использовать для реализации подходов моделе-ориентированной системной инженерии к процессам проектирования.
Приложение «ЛОЦМАН:PLM Архитектурное проектирование» — это мощный инструмент для проектирования систем, как аппаратных, так и программных, основанный на принципах модельно-ориентированной системной инженерии (MBSE). Оно помогает инженерам четко и формализовано описать принципы реализации системы, ее компонентов, а также их взаимодействие как между собой, так и с окружающей средой. Эти описания формируются в виде формальных моделей, которые строго соответствуют методу Arcadia.
Приложение «ЛОЦМАН:PLM Архитектурное проектирование» — это мощный инструмент для проектирования архитектуры технических систем, как аппаратных, так и программных, основанный на принципах моделе-ориентированной системной инженерии (MBSE). Оно помогает инженерам четко и формализовано описать принципы реализации системы, ее компонентов, а также их взаимодействие как между собой, так и с окружающей средой. Эти описания формируются в виде формальных моделей, которые строго соответствуют методу ARCADIA.
Цель применения «ЛОЦМАН:PLM Архитектурное проектирование» - это помочь инженерам описать принципы реализации системы и ее компонентов, их взаимодействие как между собой, так и с окружающей средой. Эти описания формируются в виде формальных моделей, обеспечивающих однозначность их интерпретации всеми заинтересованными сторонами, а также возможность их машинной обработки. Достигается эта цель за счет наличия у приложения следующих функциональных возможностей:
- Поддержка разработки описания архитектуры технических систем
- Интеграция с ЛОЦМАН:PLM
Поддержка разработки описания архитектуры технических систем:
Поддержка методологии архитектурного проектирования ARCADIA
В основе описания архитектуры в «ЛОЦМАН:PLM Архитектурное проектирование» лежит метод ARCADIA (Architecture Analysis and Design Integrated Approach). Данный метод может быть применен к описанию архитектуры технических систем любого типа. В отличие от таких языков, как SysML или UML, разработанных в академической среде или поставщиками программного обеспечения, язык и метод Arcadia — это результат многолетней работы международных экспертов в области моделе-ориентированной системной инженерии, другими словами — это язык и метод, разработанный инженерами и для инженеров. Язык и метод Arcadia широко используются во всем мире для сложных инженерных проектов. Примером их применения является разработка мультимедийных систем для самолетов Boeing и Airbus, моделирование подсистем газотурбинного двигателя серии UltraFan компании Rolls-Royce, разработка архитектуры ракетоносителей компании ArianeGroup или моделирование архитектуры «ядерного острова» для Framatome.
Основные функции ЛОЦМАН:PLM Архитектурное проектирование (начало)
«ЛОЦМАН:PLM Архитектурное проектирование» поддерживает практику описания области проблем. Инструмент позволяет определить и зафиксировать все заинтересованные стороны (в терминологии ARCADIA — «акторы»), которые будут взаимодействовать с будущей системой, а также их потребности, проблемы, мотивы, цели, задачи, намерения и т.д. в форме возможностей применения.

ЛОЦМАН:PLM Архитектурное проектирование позволяет зафиксировать окружение проектируемой системы, и в дальнейшем описать интерфейсы для взаимодействия между проектируемой системой и ее окружением. В качестве окружения проектируемой системы рассматриваются акторы (включающие, помимо заинтересованных сторон, еще и явления или предметы материального мира, например ветер или атмосферное давление), фиксируемые на диаграмме типа «Системные акторы».

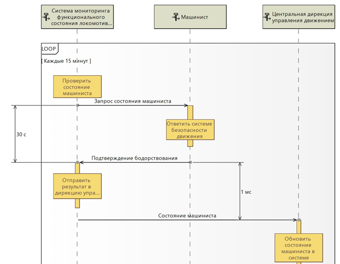
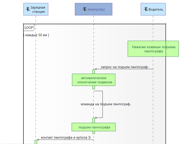
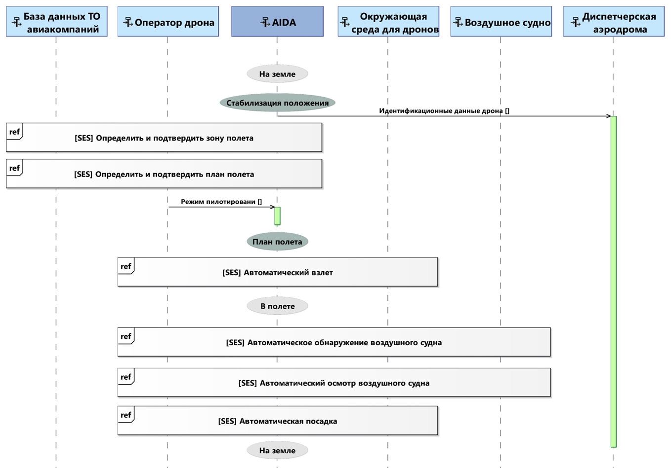
ЛОЦМАН:PLM Архитектурное проектирование представляет несколько видов диаграмм последовательностей (UML/SysML) или в нотации ARCADIA - «Сценарий»: функциональные сценарии (линии жизни являются функциями), сценарии обмена (линии жизни являются компонентами/акторами, а сообщения последовательности являются межфункциональными или межкомпонентными обменами), сценарии интерфейсов (линии жизни являются компонентами/акторами, сообщения последовательности являются операциями интерфейсов). Режимы, состояния и функции также могут быть отображены на диаграммах данного типа.



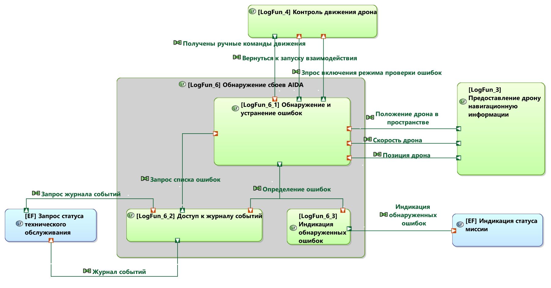
ЛОЦМАН:PLM Архитектурное проектирование позволяет описать как взаимодействую и чем обмениваются между собой функции. Кроме того каждая функция может быть декомпозирована на подфункции, с описанием их взаимодействия.
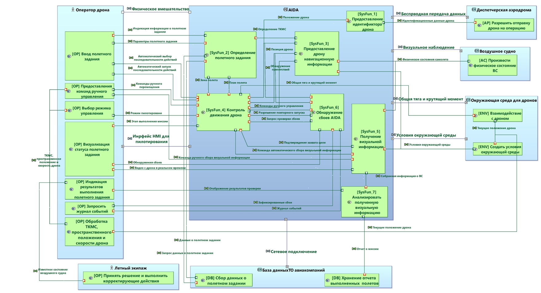
Пример описания межфункционального взаимодействия с декомпозицией функции "Обнаружение сбоев".

Описание функциональных цепей позволяет увидеть порядок взаимодействия и выполнения функций в рамках какого-либо сценария, в контексте распределения функций на системные компоненты. Например порядок выполнения функций для мониторинга состояния двигателя или порядок выполнения функций по управлению двигателем.


Для того чтобы продемонстрировать процесс распределения функций компонентам согласно методу ARCADIA в ЛОЦМАН:PLM Архитектурное проектирование используются диаграммы типа "Архитектура".
На уровне анализа применения на диаграммах данного типа фиксируют распределение действия по акторам, для того чтобы лучше понимать контекст будущей системы.

На уровне системного анализа эти диаграммы служат для отображения распределения функций между проектируемой системой и ее окружением (акторами).

На уровне логической архитектуры диаграммы данного типа показывают во первых из каких систем и компонентов (строительных блоков системы) будет состоять проектируемая система, так же распределение функций системы по ее подсистемам и компонентам.

На уровне физической архитектуры используя архитектурные диаграммы, можно отобразить распределение компонентов поведения (в неком роде логические компоненты) по компонентам реализации.

Компоненты системы, представленные в описании архитектуры на разных уровнях абстракции (функция, физический компонент поведения, физический компонент реализации), могут обмениваться друг с другом различными сущностями (энергия, информация, вещество). ЛОЦМАН:PLM Архитектурное проектирование позволяет описать варианты и способы межкомпонентных взаимодействий.
На рисунке показан пример, в котором зафиксировано, что между функцией "Хранить масло" и функцией "Перекачивать масло", на уровне межфункционального обмена осуществляется обмен веществом - масло, а на уровне физических компонентов поведения "Масляный бак" и "Масляный насос" определен обмен непрерывным потоком масла. На уровне физических компонентов реализации так же осуществляется обмен непрерывным потоком масла, который реализуется через физическую связь "Трубопровод".

Диаграммы "Режимы и состояния", реализуемые средствами ЛОЦМАН:PLM Архитектурное проектирование, похожи на аналогичные диаграммы в SysML. Дополнительно к SysML, в ЛОЦМАН:PLM Архитектурное проектирование, добавлена некоторая семантика (различие между режимами и состояниями, взаимосвязь с функциональным анализом и интерфейса.

Хотя это и не является официальной частью метода ARCADIA, но используя функционал диаграмм типа «Режимы и Состояния» можно зафиксировать в инструменте схему жизненного цикла проектируемой системы и связать с каждым из этапов ЖЦИ функции которые должна будет реализовывать проектируемая система.

Основные функции ЛОЦМАН:PLM Архитектурное проектирование (продолжение)
Декомпозиция системы на подсистемы
Функционал ЛОЦМАН:PLM Архитектурное проектирование обеспечивает выделение (переход от системы к подсистеме), из проекта по разработке системы, ее подсистемы в отдельные MBSE-проекты для их последующей более детальной проработки.
Переходы от одной системы к ее подсистеме носит нисходящий и итеративный характер: любое изменение, внесенное в исходную систему, может быть в любой момент распространено на подсистему. Прослеживаемость между системой и подсистемой обеспечивается механизмом, основанным на общесистемных идентификаторах.
Существует два вида переходов от системы к подсистеме:
Цель этого перехода — выделить с уровня логической или физической архитектуры какую-либо подсистему в отдельный проект и возможно проработать там альтернативный вариант архитектуры, а затем используя функционал "слияния/различий" объединить их в один проект.

- Вертикальный переход СА
Целью данного перехода является повторное применение метода ARCADIA , начиная с одного или нескольких заданных элементов.

- Вертикальный переход СА-ЛА-ФА
Принцип перехода заключается в выборе одного или нескольких физических компонентов из исходной модели (проекта системы) и создании (или обновлении) целевой модели (подсистемы).
В ходе перехода будет автоматически создана целевая модель (проект подсистемы), и в её три архитектурных уровня (системный анализ, логическая архитектура и физическая архитектура) будут добавлены новые объекты ЛОЦМАН:PLM Архитектурное проектирование, связанные с объектами исходной модели (проект системы).

А вот так будет выглядеть Вертикальный переход СА-ЛА-ФА в модели:

Особенности ЛОЦМАН:PLM Архитектурное проектирование
Одна из самых привлекательных особенностей ЛОЦМАН:PLM Архитектурное проектирование - это встроенный обозреватель действий, который предоставляет пользователям руководство по основным принципам метода ARCADIA. Обозреватель действий обеспечивает методический доступ ко всем ключевым действиям ЛОЦМАН:PLM Архитектурное проектирование. Это главная точка входа в модель, которая предназначена как для новичков, так и для опытных пользователей.

Поскольку графическое представление элементов играет решающую роль в коммуникации, ЛОЦМАН:PLM Архитектурное проектирование опирается на согласованную цветовую схему. В частности, все функциональные элементы выделены зеленым цветом, а элементы, относящиеся к компонентам - голубым. Это способствует повышению читаемости модели для всех заинтересованных сторон (архитекторов, специалистов по верификации и валидации, инженеров по специальностям, менеджеров и т.д.).

Более полезный, чем стандартное иерархическое представление модели, семантический браузер мгновенно предоставляет контекст элементов модели через запрос. Это предпочтительный способ навигации по моделям и диаграммам, а также для про-ведения быстрого анализа взаимосвязей между элементами модели.

Благодаря полной интеграции с методом ARCADIA, ЛОЦМАН:PLM Архитектурное проектирование предлагает функциональность недоступную в традиционных инструментах моделирования. Например, ЛОЦМАН:PLM Архитектурное проектирование может проверить, реализованы ли элементы модели на заданном уровне абстракции на следующем, более низком уровне. ЛОЦМАН:PLM Архитектурное проектирование классифицирует проверки модели по таким группам правил как:
- Качество
- Переход
- Проектирование
- Расширенные правила
- Целостность
Системные архитекторы могут самостоятельно определять необходимые в данный момент профили проверки, путем выбора определенных комбинаций правил.

После запуска заранее настроенного профиля проверки, пользователь получает отчет в виде таблицы с указание проблемного объекта и типа правила которому он не удовлетворяет.

Функционал ЛОЦМАН:PLM Архитектурное проектирование по проверки модели, для ряда правил может предложить пользователю решения по исправлению допущенных ошибок в ходе разработке модели.

ЛОЦМАН:PLM Архитектурное проектирование имеет в своем арсенале автоматизированные контекстно-зависимые диаграммы, содержимое которых автоматически обновляется в соответствии с предварительно выбранными элементами и предопределенными семантическими правилами.
К контекстно-зависимым диаграммам относятся диаграммы типа: "Иерархическая структура", "Системные акторы" и т.д.


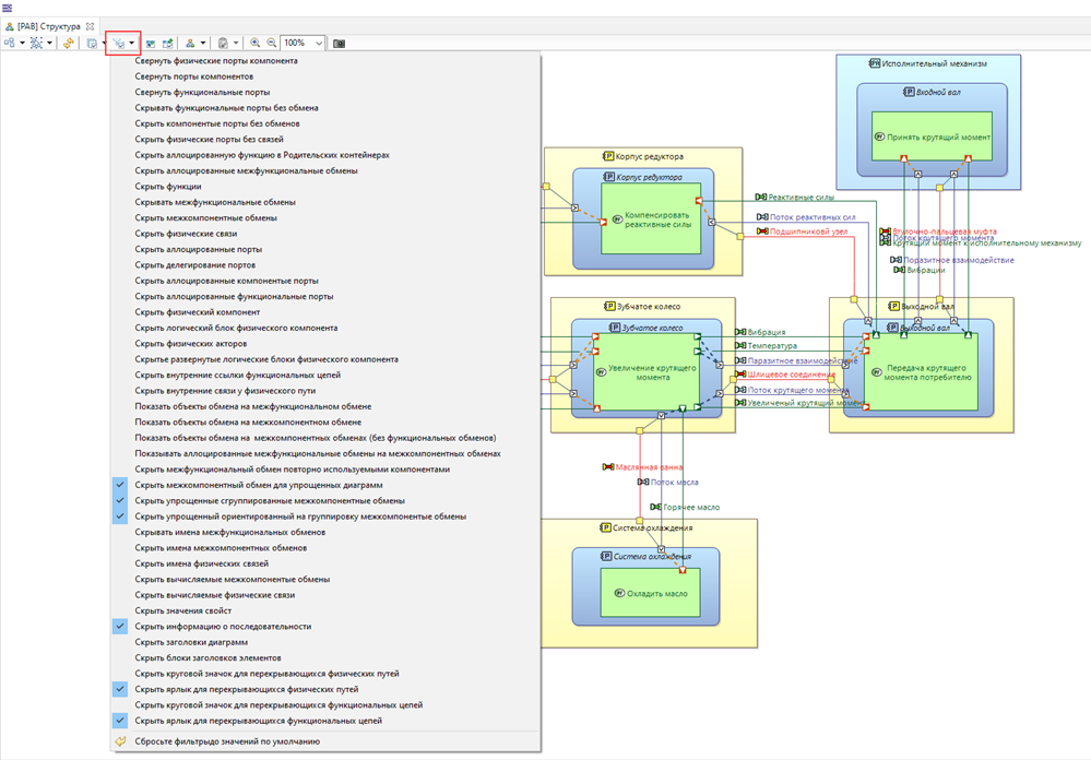
Кроме того ЛОЦМАН:PLM Архитектурное проектирование обладает широкой функциональностью по работе с отображением элементов на диаграммах:
- Синхронизация/десинхронизация диаграмм: обеспечивает тонкий уровень контроля над элементами, которые семантически отображаются или нет (порты функций, межкомпонентные обмены, свойства классов и т.д.).
- Фильтры помогают улучшить читаемость диаграмм путем выбора параметров отображения и автоматического срытия/показа элементов.
- Слои – это средства настройки графического отображения элементов на диаграмме на основе различных интересов (например, специальных точек зрения).

Еще одна продвинутая функция ЛОЦМАН:PLM Архитектурное проектирование - это возможность создания многократно используемых элементов модели, которые могут представлять из себя как простые объекты типов или классов так и полноценные физические компоненты с портами и функциями.
Копируемая коллекция элементов (REC) - это определение элементов, которое можно повторно использовать в различных проектах, а копия (RPL) - это экземпляр REC. REC можно упаковывать в виде внешних библиотек и использовать совместно в нескольких проектах.

Библиотека — это MBSE-модель, предназначенный для совместного использования в нескольких проектах.

Проект может ссылаться на библиотеку в режиме ЧТЕНИЕ или ЧТЕНИЕ/ЗАПИСЬ. В последнем случае это означает, что содержимое библиотеки можно изменять в самом проекте, без необходимости открывать библиотеку.
Библиотека может содержать ссылки на другие библиотеки, но библиотека не может содержать ссылку на проект.
Назначение библиотек:
- Обеспечение повторного использования элементов модели в различных MBSE-проектах (например, нескольким проектам в одной области часто требуется одна и та же модель данных).
- Организация каталогов повторно используемых моделей.
Интеграция с ЛОЦМАН:PLM
ЛОЦМАН:PLM Архитектурное проектирование является внешним приложением относительно ЛОЦМАН:PLM, однако благодаря интеграции, две эти системы обмениваются необходимыми данными и обеспечивают управляемый процесс определения архитектуры технических систем.
Функционирование «ЛОЦМАН:PLM Архитектурное проектирование» в режиме интеграции с ЛОЦМАН:PLM позволяет связать описание архитектуры изделия в виде модели с другой инженерной информацией, хранящейся в ЛОЦМАН:PLM (требования, характеристики, объекты электронной структуры и др.), использовать описание архитектуры как исходные данные для последующих процессов проектирования, управлять описанием архитектуры и сделать ее частью конфигурации изделия.

Наличие интеграции между двумя инструментами обеспечивает ЛОЦМАН:PLM новыми данными, ранее отсутствовавшими как объекты PDM-системы:

Функционал интеграции ЛОЦМАН:PLM и ЛОЦМАН:PLM Архитектурное проектирование обеспечивает:
ЛОЦМАН:PLM хранит и управляет доступом к файлу проекта ЛОЦМАН:PLM Архитектурное проектирование, на основании настроенной ролевой модели. Результат описания архитектуры сохраняется в ЛОЦМАН:PLM и при необходимости продолжить работу открывается из ЛОЦМАН:PLM.

ЛОЦМАН:PLM не просто хранит проект описания архитектуры но представляет содержимое проекта в виде объектной модели ЛОЦМАН:PLM. При сохранении проекта архитектуры в ЛОЦМАН:PLM происходит:
- публикация данных с выбранных уровней описания архитектуры;
- представление описания архитектуры в ЛОЦМАН:PLM в виде объектов, их атрибутов и информационных связей, в строгом соответствии с иерархией данных в проекте «ЛОЦМАН:PLM Архитектурное проектирование»;
- формирование перечня диаграмм и их вторичного представления в формате PDF.

Например, иерархическая структура функций из ЛОЦМАН:PLM Архитектурное проектирование, будет представлена в ЛОЦМАН:PLM как дерево специальных объектов (функция) с сохранением всей иерархии.

По мимо объектного представления данных, ЛОЦМАН:PLM визуализирует диаграммы, разработанные в ЛОЦМАН:PLM Архитектурное проектирование, в виде файлов формата PDF.

Используя функционал аннотирования и замечаний ЛОЦМАН:PLM, можно давать комментарии к диаграммам в процессе проверки и согласования.

Требования и характеристики, зафиксированные в ЛОЦМАН:PLM, могут быть перенесены в описание архитектуры в ЛОЦМАН:PLM Архитектурное проектирование, виде отдельных объектов и быть связаны с другими объектами описания архитектуры. Например, вы можете указать в какой функции реализуется конкретное требование, или указать какое требование предъявлено к конкретному физическому компоненту.

Для переноса требований могут использоваться:
- метод drag&drop

При создании трассировок доступен выбор направления трассировки
Входящее – означает, что элемент системной архитектуры был разработан на основе требования.
Порожденное – означает, что требование было порождено в результате работы над системной архитектурой.

- Окно выбора требований из ЛОЦМАН:PLM

В приложении ЛОЦМАН:PLM Архитектурное проектирование поддерживается двух сторонняя интеграция с ЛОЦМАН:PLM, тем самым при изменении атрибутов у объектов в одном из инструментов возможно их обновление в другом.
Например в ЛОЦМАН Архитектурное проектирование для этих целей используется команда "Обновить выделенные объекты из ЛОЦМАН:PLM".

Если объекты описания архитектуры в ЛОЦМАН:PLM, получают состояние запрещающее их редактирование, соответствующие объекты в ЛОЦМАН:PLM Архитектурное проектирование получат индикатор указывающий на их защиту от редактирования и пользователь не сможет их изменить.

Если системная архитектура уже экспортирована в ЛОЦМАН:PLM, то используя команду «Открыть в ЛОЦМАН:PLM» Вы можете отобразить любой элемент системной архитекторы в ЛОЦМАН:PLM
